Windows : désactiver l’expérience des paramètres de confidentialité lors de la première connexion
I. Présentation
Dans ce tutoriel, nous allons voir comment bloquer le lancement de l’expérience de personnalisation des paramètres de confidentialité sur Windows. Elle apparaît lorsqu’un utilisateur se connecte pour la première fois sur un PC ou après certaines mises à niveau de Windows.
Ce qui est évoqué dans cet article peut être rencontré par les utilisateurs locaux de Windows, mais aussi les utilisateurs d'un Active Directory. Les manipulations sont valides pour Windows 10 et Windows 11.
À titre de rappel, l’expérience des paramètres de confidentialité correspond à une série d’options (Activation de l’emplacement, envoi des données de diagnostic à Microsoft, etc.) obligatoires ou facultatives à configurer lors de la première connexion à un PC sous Windows, ou après l’installation de certaines mises à jour système.
Ces paramètres liés à la confidentialité déterminent quelles sont les informations que vous souhaitez partager avec Microsoft. Cela pourra être utile à Microsoft pour jauger le niveau d’utilité ou de satisfaction relatif à ses services, dans l’optique de maintenir ou d’améliorer et de faire évoluer ces derniers. Ce type de paramètres est également appelé OOBE (Out-Of-Box Experience). On obtient généralement le type d’image ci-dessous à l’écran.

Si ça peut paraitre assez rapidement intuitif et compréhensible pour un administrateur système ou un technicien, cela n’est pas toujours le cas pour un utilisateur final, qui pour la plupart du temps ne sait pas quoi faire face à ce type d’écran.
On verra donc comment empêcher l’apparition de ce type d’écran, surtout pour un utilisateur standard se connectant pour la première fois un poste de travail ou après une mise à jour.
II. Procédure
A. Par GPO
Avant de commencer, il faut savoir qu’en utilisant une GPO locale ou de domaine (ordinateur ou utilisateur), le résultat sera le même. Cette méthode est recommandée lorsqu’on travaille dans un environnement ayant un nombre de postes de travail important et si l’on souhaite surtout gagner un peu plus de temps dans le déploiement.
Pour empêcher le lancement des OOBE que ça soit après la connexion d’un nouvel utilisateur sur un poste de travail ou après le téléchargement et l’installation de mises à jour Windows, suivez les étapes décrites ci-après.
Ouvrez l'éditeur de stratégie de groupe sur votre machine locale (ou sur votre domaine et créez une nouvelle GPO). Ensuite, parcourez l'arborescence de paramètres de cette façon :
- Configuration ordinateur > Modèles d'administration > Composants Windows > OOBE.
Puis, cliquez sur le paramètre « Ne pas lancer l’expérience des paramètres de confidentialité lors de l’ouverture de session utilisateur ». On doit l'activer et on valide le tout quand c'est fait.

Bien sûr, il ne faut pas oublier de forcer la mise à jour de la GPO avec la fameuse commande suivante à exécuter dans une Invite de commande ou une console PowerShell :
gpupdate /force
Si vous n'exécutez pas cette commande, il conviendra d'attendre que Windows actualise ses stratégies naturellement.

B. Par la base de registre
On peut aussi utiliser la base de Registre Windows pour empêcher le lancement de l’expérience des paramètres de confidentialité. Cette méthode, par contre, est beaucoup plus recommandée lorsque qu’on travaille sur un nombre de postes de travail réduit.
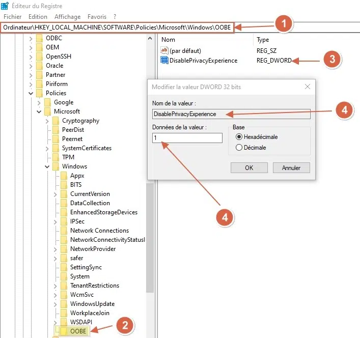
Il est question ici de localiser la clé « OOBE » depuis la ruche et de modifier la valeur « DisablePrivacyExperience » en la ramenant à 1 en base hexadécimale (ou de créer cette clé et cette valeur si elles n’existent pas déjà).
On commence par ouvrir "regedit.exe" sur la machine. Puis, on suit le chemin « Ordinateur\HKEY_LOCAL_MACHINE\SOFTWARE\Policies\Microsoft\Windows » depuis la base de registre, et on exécute la manœuvre comme sur l’image ci-dessous :

Les commandes suivantes permettent d’obtenir le même résultat avec PowerShell :
# On se déplace d’abord dans le lecteur « HKLM »
Set-Location HKLM:\
# On crée ensuite la clé « OOBE »
New-Item -Path "HKEY_LOCAL_MACHINE\SOFTWARE\Policies\Microsoft\Windows\OOBE"
# On crée enfin la valeur « DisablePrivacyExperience » avec la propriété « Dword » à 1 en hexadécimal
New-ItemProperty -Path "HKEY_LOCAL_MACHINE\SOFTWARE\Policies\Microsoft\Windows\OOBE" -Name "DisablePrivacyExperience" -Value "1" -PropertyType "DWord"
Le résultat en image :

III. Conclusion
Les actions ainsi menées devront désormais directement conduire les utilisateurs vers le Bureau de leur session Windows, après leur toute première connexion ! Cela va leur éviter de configurer ou de choisir des paramètres dont ils n’ont pas toujours l’appréhension. Que vous soyez sur Windows 10 ou Windows 11, vous pouvez appliquer ces méthodes.


Si l’utilisateur n’a pas le choix des paramètres, quels sont les choix appliqués par défaut ?
Bonjour,
Merci pour ce tutorial, il existe plusieurs d’autre alternative pour faire les actions.
Méthode 1: Batch
@echo off
reg add « HKEY_LOCAL_MACHINE\SOFTWARE\Policies\Microsoft\Windows\OOBE » /v DisablePrivacyExperience /t reg_dword /d 1 /f
—————————————-
Méthode 2:
Configuration Ordinateur > Stratégies > Modèles d’administration > Préférences > Paramètres Windows > registre
Astion: Créer
Ruche: HKEY_LOCAL_MACHINE
Chemin d’accès à la clé : SOFTWARE\Policies\Microsoft\Windows\OOBE
Nom de la valeur: DisablePrivacyExperience
Type de valeur: Reg_Dword
Donnée de valeur : 1 (Hexadécimal)
Marc